Mirror modifier with geometry nodes

$0+
4 ratings

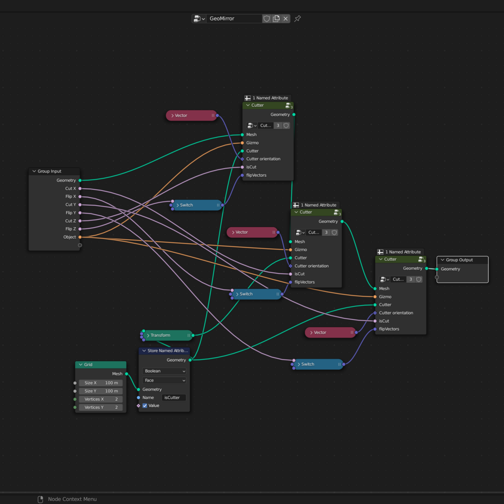
Simple geometry nodes setup to recreate the Mirror modifier. May be interesting for those who want to procedurally add cross sections to objects.

Youtube video

$
I want this!

Blender 3.4.1 project file

Size
1.06 MB

Ratings

5.0
(4 ratings)
5 stars
100%
4 stars
0%
3 stars
0%
2 stars
0%
1 star
0%
$0+

Mirror modifier with geometry nodes

4 ratings
I want this!